5.3 Description of heavy-duty connectors (HDC)

ECLASS ADVANCED Beschreibung von HDC

  • Das Produktportfolio der schweren Steckverbinder besteht heute im wesentlichen aus einzelnen Komponenten, aus denen sich der Anwender entsprechend seiner Anforderungen eine Steckverbindungslösung zusammen stellen kann.
  • Diese Beschreibung dient dazu, die Abbildung dieser Steckverbindungen in einem ECAD Tool und deren Zusammenbau in einem 3D Raum zu unterstützen.

ECLASS Klassen

  • Es werden die folgenden ECLASS Klassen betrachtet:
  • In der Tabelle ist aufgeführt, wie die jeweiligen Komponenten einer Steckverbindung kombiniert werden können.
  • ECLASS CAx HDC Anchor rules 09.04.2020:

ECLASS Modell

  • Für den Zusammenbau der einzelnen Komponenten werden aus dem ECLASS Modell die Blöcke Komponentenaufnahme und Befestigungsvariante betrachtet

Block Befestigungsvariante

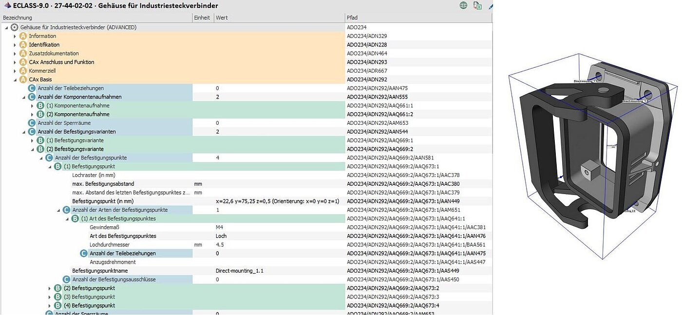
  • Der Block beschreibt, wie das Produkt befestigt wird.
  • In diesem Fall über eine Direktmontage. Für die vier Befestigungslöcher sind die erforderlichen Daten im Block Befestigungsvariante angegeben:

Block Komponentenaufnahme

  • Der Block beschreibt, wo Komponenten an dem Produkt befestigt werden können.
  • In diesem Beispiel kann in das Gehäuse ein Kontakteinsatz eingebaut und eine Kabelverschraubung angeschraubt werden.

Komponentenaufnahme und Befestigungsvariante

  • Das Gehäuse hat eine Komponentenaufnahme, deren Bezeichnung den Wert „insert“ hat.

AAS191 - Befestigungsvariantenname

  • Der Modulträgerrahmen hat einen Befestigungsvariantennamen, dessen Wert „insert“ ist.

AAN575 - Bezeichnung der Komponentenaufnahme

  • Somit wird eine Korrelation zwischen den beiden Komponenten über einen gleichen Bezeichner gebildet.
  • Dem Modulträgerrahmen sind vier Komponentenaufnahmen zugeordnet.
  • An jeder Position kann ein Modul (Kontakteinsatz) platziert werden.
  • In jedem der Kontakeinsätze können dann jeweils drei Crimp Kontakte platziert werden.

Zuordnung der Symbole/Funktionen

  • Jedem Anschlusspunkt wird eine Funktion zugeordnet.
  • Die Reihenfolgen entspricht der Reihenfolge der Anschlüsse am Kontakteinsatz.
  • Zur Beschreibung der Kontakte werden die beiden IEC Symbole S00031 oder S00032 verwendet.
  • Ist eine PE Anschluss vorhanden, erhält dieser die Funktion S00202.
  • Bei Kontakteinsätzen, die keine Kontakte integriert haben, werden einzelne Crimpkontakte verwendet.
  • An den Crimpkontakten wird das Symbol/Funktion S00031 oder S00032 verwendet.
  • Da aber wichtig ist, an welcher Position/Anschluss sich der jeweilige Kontakt befindet, müssen am Kontakteinsatz ebenfalls die Funktionen zugeordnet werden.
  • Damit wird sichergestellt das der Pin 1 am Steckereinsatz zum Pin 1 am Buchseneinsatz passt.

Merkmal in der Klasse 27-44-02-05:

  • AAB755 Kontakteinsatz ohne Kontakte
X

Wir benötigen Ihre Zustimmung

Diese Website verwendet notwendige Cookies zur Sicherstellung des Betriebs der Website. Eine Analyse des Nutzerverhaltens durch Dritte findet nicht statt. Detaillierte Informationen über den Einsatz von Cookies finden Sie in unserer Datenschutzerklärung.